SAP Focused Runについて

SAP Focused Runの概要
まず、SAP Focused Run (FRUN) の概要についてご説明します。
FRUNとは、大量のシステムの監視・分析・管理などを行うことができるソリューションになります。
具体的な機能の例として、以下が挙げられます。

上記はFRUNに実装されている機能の一部であり、他にもシステム監視・分析・管理に特化した様々な機能が提供されています。
FRUNと同じくApplication Lifecycle Management ( ALM ) ソリューションであるSAP Solution Managerは、2027年にメインストリームメンテナンスが終了、2030年で延長メンテナンスが終了します。そのため、SAP Solution Managerを保守期限切れまでに後継製品であるFRUNまたはSAP Cloud ALMへの移行を検討する必要があります。
ALMについては、ブログ記事「SAP ALM」をご確認下さい。
FRUNとSAP Cloud ALMのどちらを選択するかの基準としては、両製品でサポート対象のソリューションが異なるため、カスタマーで導入しているソリューションに合わせて、対応しているALMサービスを選択することになります。
次に、以下に両製品の管理対象ソリューションの一覧を示します。
<オンプレミス製品>

<クラウド製品>

※1 FRUNがサポートしているソリューションの一覧は下記リンクより確認できる。
https://support.sap.com/ja/alm/sap-focused-run/expert-portal/frun-supported-products.html
※2 Cloud ALMがサポートしているソリューションの一覧は下記リンクより確認できる。
https://support.sap.com/ja/alm/sap-cloud-alm/operations/expert-portal/setup-managed-services.html
※3 FRUN上で管理するために、別途SAP Cloud ALMの導入も必要となる。
上記の通り、FRUNはオンプレミス製品が多くサポートされており、SAP Cloud ALMはクラウド製品が多くサポートされています。
FRUNも一部のクラウド製品に対応していますが、SAP Cloud ALMとの併用によってFRUNでのクラウド製品の管理が実現されています。
以上より、カスタマーシステムで多くのオンプレミス製品を導入している場合はFRUN、多くのクラウド製品を利用している場合はSAP Cloud ALM、どちらも利用している場合は両サービスの併用が推奨されていると言えます。
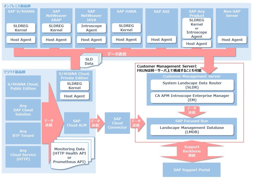
FRUNと管理対象システムのデータ連携
FRUNでは、前述の通り多くのオンプレミス製品と一部のクラウド製品を管理することが可能です。
オンプレミス製品の場合、各サーバのHost AgentやSLDREGカーネル、Introscope AgentなどがSLD DataをFRUNのLandscape Management Database ( LMDB ) に送信します。
クラウド製品の場合、各クラウドアプリケーションから収集された監視データを一度SAP Cloud ALMに集積し、SAP Cloud Connectorを経由してFRUNのLMDBに送信します。
監視対象のクラウドアプリケーションは、HTTP Health APIまたはオープンソースのPrometheus APIをサポートしている必要があります。

FRUNサーバの構築方法
次に、FRUNサーバの構築方法についてご説明します。
現在、FRUNの最新バージョンは5.0となっていますが、1つ前のバージョンの4.0は2025/11/28にメインストリームメンテナンスが終了、次のバージョンの6.0は2026/4Qにリリースとなっているため、本記事では最新バージョンである5.0 FPS01を例としてご説明させていただきます。
まず、FRUN 5.0 FPS01インストールの前提として必要なソフトウェア・ソフトウェアコンポーネント、FRUN 5.0 FPS01インストール時に含まれるコンポーネントのバージョンを下表に示します。
前提ソフトウェア
FRUN 5.0 FPS01は以下のソフトウェアに対してリリースされています。

※ SAP Focused Run Release 5.0 FPS01 Master Guide より
前提ソフトウェアコンポーネント
FRUN5.0 FPS01では以下のソフトウェアコンポーネントがベースとなります。

※ SAP Note 3588680 – Release Information Note for SAP Focused Run 5.0 FP01
FRUN 5.0 FPS01インストール時に含まれるコンポーネント
RFUN5.0 FPS01では以下のソフトウェアコンポーネントがインストールされます。

※ SAP Note 3588680 – Release Information Note for SAP Focused Run 5.0 FP01
※ SAP Focused Run Release 5.0 FPS01 Master Guide より
上記の通り、FRUN 5.0 FPS01はSAP S/4HANA FOUNDATION2023上で動作するアドオンプログラムになります。
構築方法としては、下記の2パターンが挙げられます。
① 既存SAP S/4HANA FOUNDATION 2023上にFRUNを追加インストール
② 新規SAP S/4HANA FOUNDATION 2023インストールと同時にFRUNをインストール
本記事では②の構築方法について、ご説明します。
FRUNインストール作業の概要は下記の通りです。

※3 下記SAPノートに記載されているSP
SAP Note 3155948 – ABAP SAPUI5 patch version update
※4 下記3つのSAPノートに要適用として記載されている全ノート
SAP Note 3588680 – Release Information Note for SAP Focused Run 5.0 FP01
SAP Note 2369401 – Release Note for Simple Diagnostics Agent 1.0
SAP Note 2090746 – WD ABAP: Unified Rendering Update with TCI – Instructions and Related SAP Notes
詳細な手順は割愛させていただきますが、SAP Focused Run Release 5.0 FPS01 Master Guideに各手順の具体的な作業内容が記載されているため、詳細を確認したい方は、そちらをご覧ください。
FRUNサーバと各管理対象システムの接続設定
最後に、前項で構築したFRUNサーバと各管理対象システムの接続設定について、ご説明します。
接続設定作業の概要は下記の通りです。

※5 EMを既に運用中の場合のみ要対応とガイドには記載されています。EMはJavaシステムのSLD Dataを集約するためのシステムであるため、管理対象システムにJavaベースのソリューションが存在する場合は必要になります。
※6 複数のFRUNシステムを稼働させる場合、またはSAP Solution ManagerとFRUNを並行稼働させる場合に要対応とガイドには記載されています。SLDRは各管理対象システムから送信されたSLD Dataを一度集約し、各ALMシステム ( FRUNやSAP Solution Manager ) に振り分けるシステムであるため、ALMシステムが複数存在する場合は必要になります。
※7 SAP Focused Run Expert Portal内のSAP Focused Run – Supported Productsから遷移可能な各ソリューション固有のWebページに記載の内容を実施します。
※8 SAP Focused Run Expert Portal内のPreparing SAP Focused Run Applicationsに記載の内容を実施します。
こちらも本記事では、詳細は割愛させていただきますが、SAP Focused Run Expert Portal内のPrepare SAP Focused Run InfrastructureのWebページに各手順の具体的な作業内容が記載されているため、詳細を確認したい方はそちらをご覧ください。
また、項番6の管理対象システムのソリューションに応じた固有の設定についても、一例をご紹介させていただきます。
今回は、SAP Adaptive Server Enterprise Database (ASE)に対し、項番6を実施する場合の手順例をご紹介します。
ASE固有の接続設定作業の概要は下記の通りです。

SAP製品の導入・移行・運用保守に関して、お気軽に相談下さい。
レイエントシステムではSAP製品の新規導入からシステム移行、運用保守までご対応します。
<お問い合わせ>